Нина, дочь высокопоставленного чиновника, давно живет в Лондоне. Но возвращается в Москву, чтобы спасти юную подругу-блогершу, которую обвиняют в экстремизме. Нина сталкивается с реалиями новой России. И влюбляется в Рому из подмосковного Реутова. Оба они хотят добиться справедливости, вот только методы у них разные. И что будет в конце, зависит от того, какой выбор будет сделан в каждой ситуации.
Решать будут зрители, потому что Нина и Рома – герои нового интерактивного сериала «КТО_ТЫ», снятого студией «Отдельное Лето». Это уже не первый опыт работы команды с интерактивными проектами, до этого они создали сериал #ВсёСложно для портала «Такие дела». Как создаются такие истории и зачем нужен первый сериал о правозащитниках, Теплице рассказали Ната Покровская, Антон Уткин и Александра Береславцева.
Черти и программисты
В 2011 году графический дизайнер Антон Уткин пришел к копирайтеру Нате Покровской и сказал, что хочет снять фантастический фильм. За две недели они придумали и создали короткометражку 3311. Так появилась студия «Отдельное Лето» / Lateral Summer. Следующим проектом команды стал фантастический короткометражный фильм «Лето» с Аленой Бабенко в главной роли. Это и был официальный дебют студии. Картина сразу попала на «Кинотавр». В 2017 году финалистом конкурса стала еще одна картина «Отдельного Лета» – короткометражка «Черти».
Пока кино про борьбу русских программистов с чертями оценивали на «Кинотавре», к Нате Покровской и Антону Уткину пришла команда «Таких дел». Они делали большой мультимедийный проект про ВИЧ в России. Уже была запущена первая часть проекта – документальная история про активистов. Но «Такие дела» хотели обратиться к аудитории 16-25-летних и понимали, что нужно это делать в другом формате. Следующая часть проекта должна быть игровой. Так появился интерактивный веб-сериал #ВсёСложно – история девушки Кати, которая родилась ВИЧ-положительной, но живет обычной жизнью. И для того, чтобы прийти к этому, ей пришлось пройти целый ряд испытаний и столкнуться со множеством предубеждений.
«Задачей этого сериала было снять стигму с ВИЧ-положительных людей. И показать, что они при должной терапии ничем не отличаются от других, ведут абсолютно такой же образ жизни. Поэтому в первую очередь нам надо было создать понятную абсолютно всем историю. Романтический сюжет затрагивает всех. Вот девочка встречает мальчика, и у нее есть некий секрет. Просто у кого-то это странное хобби, а у кого-то ВИЧ». Ната Покровская
Текучее общество
На момент создания #ВсёСложно о ВИЧ можно было прочитать в основном в медицинских брошюрах или агитационных материалах. Но нормального текста, который доступно рассказывал бы широкой аудитории о заболевании, не было. Интерактивный формат сериала помог решить эту проблему. Для зрителей были подготовлены карточки. В тот момент, когда человек делал выбор за героиню, определяя ее судьбу, он сразу же получал обратную связь. Например, карточку с объяснением, почему не надо бояться пить из одного стакана с ВИЧ-позитивным человеком.
Еще по теме: Режиссер Маргарита Михайлова: как снимали веб-сериал «Права человека»
Карточки оказались самым верным и доступным способом донести информацию до зрителей. Особенно молодой аудитории. Людям, выросшим со смартфоном, очень сложно просто пассивно смотреть длинный ролик или фильм. Им хочется активно вмешиваться в сюжет, воздействовать на героев, как в компьютерных играх.

Многие современные психологи и социологи, в частности Зигмунт Бауман, уверены, что мы живем в так называемом «текучем обществе». Правила игры постоянно меняются, возрастает мобильность. Это, с одной стороны, вселяет в людей чувство тревоги, а с другой – приносит ощущение новых возможностей. Люди все время ждут новый уровень в играх, привыкли, что в ленте Facebook всегда будет что-то новое. Также вся эмоциональная жизнь людей все чаще привязана к телефону – чаты, свидания, радости и разочарования переместились в гаджеты. И в итоге становится все сложнее переживать эмоции, например, просто от двухчасового просмотра кино.
«У людей со смартфонами снижена эмпатия. Мы хотим сразу уткнуться в экранчик. И многие производители контента эту тенденцию поддерживают, создавая приложения second screen. В случае нашего сериала интерактив позволял в нужный момент сделать паузу, выдохнуть, ощутить чувство контроля над ситуацией. И понять, что именно ты сейчас решаешь, что дальше будет происходить. Сделать свой выбор, а затем снова переместиться в эмоциональное повествование. Таким образом, интерактивный сериал оказывает еще и терапевтический эффект – мы помогаем разбудить эмпатию в людях, которые немного отвыкли ее проявлять. Например, люди говорили нам, что они прошли всю линию, везде ответили правильно. И они хотят посмотреть другие эпизоды, но при этом не готовы делать Кате больно». Ната Покровская
Средняя длина прохождения #ВсёСложно – 37 минут, пройти сериал можно было и за 20 минут в зависимости от выбранных ответов. Еще одна проблема просветительского и брендированного контента, даже самого интересного и дорогого – его не досматривают. Средняя глубина просмотра у интерактивного сериала про ВИЧ в итоге составила в среднем 19 минут. Основатели «Отдельного Лета» говорят, что это высокий показатель, и в данном случае он даже более важен, чем количество просмотров. Потому что он говорит о том, что до «текучего общества» удалось достучаться.
Плата за выбор
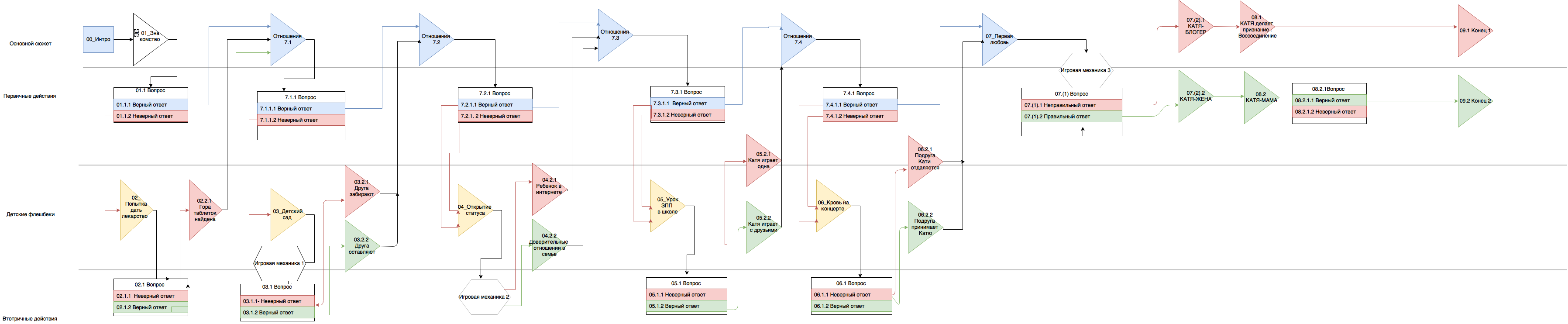
Ветвящиеся интерактивы с множеством сюжетных линий – это сложные с технической и сценарной точки зрения проекты. Поэтому создание сериала #ВсёСложно Антон Уткин и Ната Покровская начали с gameflow – построения всех сюжетных линий и вариантов развития истории. Основные события #ВсёСложно происходят в настоящем. Героиня встречает молодого человека, и сюжет развивается только вокруг того, будут они вместе или нет. Когда зритель делает тот или иной выбор, ему показывают предысторию Кати и то, через какие жизненные ситуации ей пришлось пройти.

Сейчас Антон Уткин и Ната Покровская работают над новым интерактивным сериалом «КТО_ТЫ». И в этот раз сюжетная линия выглядит иначе. В новом проекте нет правильных и неправильных ответов. Есть два героя, которые хотят одного и того же, но используют разные методы. Нина – главная героиня и правозащитница. Она провела половину жизни в Лондоне, идеалистка, которая всегда за правду и соблюдение законов. Второй герой – рэпер Рома из Реутова. Он дитя улиц, сексист и шовинист. Его способы достижения справедливости прямо противоположные. Зритель может делать выбор за любого из персонажей.
«Игрок сталкивается с проблемой и сам решает, каким способом с ней разобраться. Можно вызвать полицию, но не факт, что от этого будет результат. И в следующий раз человек выбирает просто ударить обидчика. Но и у этого действия есть свои последствия. Наш новый проект – это возможность с помощью интерактивного формата показать, что за любой выбор все равно приходится платить. И не факт, что быстрее приведет тебя к победе, – закон или житейская смекалка». Ната Покровская
Фактура из реальности
История «КТО_ТЫ» началась, когда Антона Уткина попросили снять небольшой ролик о правах человека. Он обратился за советом к Александре Береславцевой, которая в итоге стала продюсером проекта. Раньше она работала в «Международном молодежном правозащитном движении». Александра Береславцева познакомила Антона Уткина со своими коллегами, и вместе они решили, что вместо ролика будут делать новый интерактивный сериал.
Сценарий команда начала писать в начале 2019 года. Тогда еще в новостной повестке не было дела Ивана Голунова или московских протестов. Эти события стали происходить, когда основной сюжет «КТО_ТЫ» уже был готов. И авторы решили просто добавить некоторые детали, чтобы действия сериала перекликались с реальными историями.
«Мы думали, а давайте в этой сцене у нас будут не просто стоять в очереди на пикет, а держать при этом плакат «ЯМы». Потом летом, в разгар московских протестов публицист и писатель Елизавета Александрова-Зорина выложила текстовую запись суда, на котором ей присудили штраф за участие в митинге. И мы поняли, что сцена суда, которая есть у нас в сценарии, гораздо слабее, чем то, что происходит в реальности. Мы попросили Лизу использовать ее историю в нашей сцене. Жизнь сама дописывала за нас фактуру». Ната Покровская
Правозащитный сериал
«КТО_ТЫ» – история не только о протестах. В каждой серии есть реальный правозащитный кейс. Сериал создавался вместе с «Международным молодежным правозащитным движением». Также съемки проходили в офисе «Московской Хельсинкской группы» и офисах Amnesty International в Москве и Лондоне. С помощью правозащитников в «КТО_ТЫ» были добавлены карточки с полезной информацией. Игроки могут прочитать подробности о правозащитных организациях, а также узнать, что делать, если они столкнулись с домашним насилием, их забрали в ОВД или ребенку не дают место в детском саду.
«Одна из задач сериала – показать, чем вообще занимаются правозащитники и правозащитные организации, которые много лет ведут трудную системную работу. Все знают, что они есть, но не понимают, что они делают. Вот есть сериалы про пожарных, а мы сняли первый в мире сериал про правозащитников» Александра Береславцева

Ставят перед собой создатели проекта и более глобальную задачу. Они хотят, чтобы люди с разными политическими взглядами после просмотра «КТО_ТЫ» начали понимать друг друга. У каждого из героев своя правда: у полицейских, правозащитников, активистов, учителей. Никого из них нельзя назвать отрицательным или положительным персонажем. И команда «Отдельного Лета» надеется, что сериал станет поводом к диалогу.
«Пока мы расчеловечиваем другую сторону и думаем, что Росгвардия – это дуболомы, они, в свою очередь, считают протестующих марионетками Госдепа. Мы не разговариваем друг с другом. Нашим сериалом мы как раз хотим создать поле для диалога. Одни люди видят жизнь так, другие по-другому. Но нам нужно понимать друг друга. Если этот сериал посмотрят люди, которым в сложившейся ситуации все нравится, они увидят романтическую комедию. Девочка и мальчик любят друг друга, но не понятно, будут ли они вместе, – классический троп ромкома. А те, кого что-то не устраивает, может быть, после просмотра попытаются договориться и объединиться». Ната Покровская
«КТО_ТЫ» — независимый проект. Команда собирает средства на постпроизводство с помощью краудфандинга. Поддержать «Отдельное Лето» можно на странице сбора, созданного на Planeta.ru.
